Большой вклад в развитие индустрии телекоммуникаций вносит организация TMForum (TMF), разрабатывающая модели и фреймворки для построения телекоммуникационных систем и их поддержки на всех этапах жизненного цикла. Применение фреймворков TMF позволяет проектировать согласованные процессные, информационные и функциональные модели. Разрабатываемые модели соответствуют единому стандарту, что дает возможность решать проблемы интеграции слабо связанных между собой существующих информационных систем.
При построении моделей телекоммуникационных сетей и их сегментов сегодня часто используются онтологии — формализация области знаний с помощью концептуальной схемы. Онтологии могут относиться к трем уровням: верхнему (базовые), среднему (онтологии предметной области) и нижнему (онтологии приложений). Онтологии верхнего уровня содержат общие классы, которые затем детализируются в онтологиях предметных областей, при этом классы онтологий предметных областей наследуются от классов общих онтологий. Как правило, онтологии верхнего уровня достаточно компактны и их основное назначение состоит в ликвидации логического разрыва между различными предметными областями, например, онтология GEO позволяет унифицированным образом указывать местоположение объектов. Онтологии среднего уровня предметно-ориентированы (доменные онтологии) и определяют составляющие элементы телекоммуникационных сетей и связи между ними. Примерами таких онтологий являются онтологии TSDO [1] и ToCo. Дополнительные сведения о предметной области размещаются в онтологиях уровня приложения, к которым относится онтология мониторинга телекоммуникационных сетей TNMO [2].
Однако сегодня процессы разработки моделей TMF и процессы разработки онтологических моделей в области телекоммуникаций развиваются независимо. Отсутствие онтологических моделей, согласованных с моделями TMF, сдерживает развитие телекоммуникационной отрасли.
Подходы к проектированию прикладных информационных систем
В сфере телекоммуникаций наиболее широко применяются объектно-ориентированный (ООП), модельно-ориентированный (Model Driven Architecture, MDA) и доменно-ориентированный подходы (Domain Driven Design, DDD) к проектированию информационных систем.
ООП
Данный подход предусматривает реализацию процесса объектной декомпозиции и применение приемов построения логической и физической, а также статической и динамической моделей проектируемой системы. ООП использует многообразие приемов представления модели системы, отражающих ее логическую (классы и объекты) и физическую (модули и процессы) структуры как в статике, так и в динамике. Требования к проектируемой системе формулируются в терминах классов и объектов предметной области. Например, классы могут описывать различные типы телекоммуникационных устройств и каналов связи.
Объектно-ориентированный подход использовался на ранних этапах развития телекоммуникационных систем. Одно из его ограничений, не позволяющих применять его при проектировании сложных информационных систем на практике, — необходимость проектирования систем на достаточно низком логическом уровне, в частности, на уровне используемых технологий и библиотек, реализующих классы. В этом случае создается база программного кода, понятная разработчику, но вызывающая сложности при ее развитии или модернизации.
MDA
Для проектирования, сопровождения и модернизации сложных систем был разработан модельно-ориентированный подход, обеспечивший переход от проектирования на уровне отдельных классов и объектов к проектированию на уровне системных моделей и предусматривающий построение моделей и их использование на всех этапах жизненного цикла систем. Сегодня MDA является одним из ключевых подходов к проектированию сложных информационных и технических систем.
Стандарт MDA был создан некоммерческим консорциумом OMG [3] и представляет собой мощный инструмент, предусматривающий создание метамодели, описывающей структуру и поведение системы, а также принципы ее построения. Метамодель проектируется в соответствии со стандартом разработки MOF (Meta-Object Facility [4]), которая затем адаптируется под конкретный язык программирования и среду разработки. С одной стороны, у разработчиков появляется четкий план разработки, что позволяет точно спрогнозировать период создания системы, ее тестирования и запуска. С другой, команде предоставляется относительная свобода выбора решений. На рис. 1 представлен многошаговый процесс построения системной модели.
![]() |
| Рис. 1. Процесс построения системной модели |
Внедрение методов модельно-ориентированного проектирования в области телекоммуникаций позволяет обеспечить: проработку потенциальных рисков межсистемной интеграции на полнофункциональных моделях; точный анализ временных параметров процессов предоставления услуг потребителям за счет имитации процессов на моделях; снижение рисков отказов системы за счет моделирования различных аварийных ситуаций. Однако, при всех достоинствах MDA, даже модель верхнего уровня, как правило, описывается в терминах конкретной информационной системы, а не предметной области, в результате чего возникает разрыв между информационными моделями систем и бизнес-моделями предметной области, что не позволяет специалистам предметной области работать с моделями. Для устранения этого ограничения был разработан доменно-ориентированный подход.
DDD
Доменно-ориентированный подход основан на выделении доменов — областей знаний/деятельности, для которых разрабатывается информационная система. DDD предусматривает создание моделей, описывающих бизнес-логику работы системы в терминах предметной области, при этом должна обеспечиваться согласованность терминологии, используемой разработчиками и специалистами предметных областей. Для описания предметной области в рамках данного подхода разработан набор методов проектирования, призванных помочь разработчикам программного обеспечения и экспертам в предметной области делиться своими знаниями и представлять их в виде моделей. DDD — это не методология или инструкция, а набор правил и ориентиров.
Использование DDD при проектировании сложных информационных систем позволяет упростить процессы внесения изменений в системы и повысить эффективность тестирования новых версий. При проектировании небольших и несложных программных систем применение DDD нецелесообразно.
DDD имеет много общего с MDA — оба подхода требуют использовать модели для описания предметных областей, при этом модели не должны зависеть от платформ, на которых они реализуются. В этом смысле MDA можно рассматривать как подход, который предоставляет средства для применения DDD на практике: методы моделирования предметной области, предметно-ориентированные языки (Domain-Specific Language, DSL) и пр., облегчающие общение между экспертами в предметной области и разработчиками. Кроме того, DDD позволяет построить модель предметной области, включающую описание ее структуры, правил поведения, динамики и т. д., а MDA предоставляет инструменты для преобразования моделей и генерации кода.
Референтные модели для проектирования телекоммуникационных систем
TMF вносит существенный вклад в развитие и оптимизацию бизнес-процессов операторов связи, занимаясь, в частности, построением систем поддержки операционной деятельности и бизнеса (Operation Support System/Business Support System, OSS/BSS), а также стандартизацией управления сетями связи. Применение моделей и использование разрабатываемых TMF стандартов позволяет операторам повысить эффективность работы за счет оптимизации бизнес-процессов, а также перейти к более эффективной ИТ-архитектуре, разработать и внедрить единую информационную модель, упрощающую взаимодействие с поставщиками информационных систем и облегчающую интеграцию с уже существующими системами. TMF предоставляет набор фреймворков для создания моделей телекоммуникационных систем: процессный (Enhanced Telecom Operations Map, eTOM); информационный (Shared Information & Data Model, SID); функциональный; приложений (Telecom Application Map, TAM).
Процессный фреймворк описывает многоуровневую эталонную модель бизнес-процессов — базу для анализа и проектирования бизнес-процессов в отрасли связи и ориентир при проектировании и разработке решений OSS/BSS.
Информационный фреймворк предоставляет модель данных, которая используется при реализации бизнес-процессов. Информационная модель не зависит от платформы, языка программирования или протокола и позволяет описывать бизнес-объекты, важные для поставщика услуг связи. При описании бизнес-объектов используется понятие агрегированных бизнес-объектов (Aggregated Business Entity, ABE). Информационная модель — основа для построения общей модели данных и общего словаря, используемых при разработке функций, компонентов и API телекоммуникационных систем.
Функциональный фреймворк представляет собой карту функций, используемых для реализации бизнес-процессов, производящих и/или потребляющих информацию из информационной модели. Функциональная модель включает описания функций, сгруппированных между собой и объединенных в иерархические структуры.
Для связывания ABE информационного фреймворка с бизнес-процессами, определенными в процессном фреймворке, используется ряд принципов. В частности, когда возможно, ABE связывается только с одним основным (первичным) процессом, управляющим жизненным циклом объектов ABE путем выполнения операций создания, обновления и удаления. Предусматривается, что информация об объектах может передаваться как на уровне процессов, так и на уровне систем. Если соотношение один к одному недостижимо, то ABE сопоставляется не более чем с двумя основными процессами. При этом оба основных процесса считаются первичными. Процессы, которым для правильного функционирования требуются потоки информации от ABE или данные об объектах ABE, называются вторичными. В некоторых случаях вторичный процесс может обновлять объекты ABE, однако это может привести к возникновению тесной связи вторичного процесса с основным процессом, при этом оба процесса будут управлять жизненным циклом объекта ABE.
![]() |
| Рис. 2. Фреймворк бизнес-процессов |
Бизнес-процессы, элементы информационной и функциональной моделей соотнесены с горизонтальными доменами и вертикальными контекстами (рис. 2). TMF определяет домен как классификационную область, объединяющую набор объектов, имеющих некоторые общие архитектурные характеристики и подчиняющихся общей политике управления. Выделяются следующие домены: домен рынка, описывающий сущности и процессы, относящиеся к маркетингу и стратегиям продаж; домен продуктов, предоставляемых клиентам телекоммуникационными операторами; домен клиентов, включающий сущности и процессы, обеспечивающие взаимодействие с клиентами; домен сервисов, в котором рассматриваются сущности и процессы, необходимые для предоставления телекоммуникационных услуг; домен ресурсов, требующихся для реализации услуг; домен бизнес-партнеров; корпоративный домен, который включает сущности и процессы, необходимые для запуска и поддержки бизнеса; общий домен, содержащий сущности, описывающие бизнес-роли, метрики, функции и т. д., которые используются в нескольких доменах.
В качестве контекстов рассматриваются: «Операционные процессы» (Operations), к которым отнесены процессы «Выполнение» (Fulfilment), «Гарантия» (Assurance) и «Выставление счетов» (Billing and Revenue Management), а также процессы «Операционная готовность и поддержка» (Operations Readiness & Support). За пределами области «Operations», в области процессов «От стратегии до готовности» (Strategy to Readiness), различают процессы «Управление стратегией» (Strategy Management), а также «Предоставление возможностей» (Capability Management) и «Управление жизненным циклом» (Business Value Development). Бизнес-циклы этих процессов существенно отличаются от циклов операционных процессов. Кроме того, процессы «Operations», в отличие от процессов «Strategy to Readiness», не поддерживают процессы, ориентированные на непосредственное взаимодействие с клиентами.
Фреймворк бизнес-процессов
Фреймворк eTOM предоставляет многократно используемые элементы процессов, позволяющие создавать конкретные процессы для реализации различных целей операторов связи. Значительная часть таких процессов определена на основе лучших практик. Модель бизнес-процессов — это эталонная модель для категоризации всех бизнес-операций, которые используются поставщиком услуг. На рис. 2 показаны процессы, необходимые для поддержки клиентов и управления бизнесом. Горизонтальные группы процессов определяются в соответствии с доменами. Пересечение доменов и контекстных вертикалей определяет внутреннюю матричную модель, которая составляет ядро фреймворка.
![]() |
| Рис. 3. Бизнес-процессы, лежащие на пересечении вертикального контекста первого уровня «Исполнение» и горизонтального домена клиента |
На рис. 3 показаны бизнес-процессы, лежащие на пересечении вертикального контекста первого уровня «Операционные процессы» и горизонтального домена клиента. Создаваемые с помощью фреймворка процессы могут описываться в формате XML, MDB, электронных таблиц Excel. В результате создаваемые процессы понятны как бизнес-специалистам, так и разработчикам процессов. Модель eTOM имеет четырехуровневую структуру. На нулевом уровне выделяются три основные области бизнес-процессов: «Операционные процессы» (OPS), «Стратегия, инфраструктура и продукт» (SIP) и «Управление предприятием» (EM). На первом, втором и третьем уровнях детализируются процессы, определенные на нулевом уровне, — чем выше номер, тем более детально описываются элементы процессов.
Информационный фреймворк
Фреймворк обеспечивает использование общих понятий и общей информационной модели. Понятия определяют бизнес-сущности предметной области и связанные с ними характеристики. Бизнес-сущности описывают объекты, которые представляют интерес для бизнеса, а атрибуты сущностей соответствуют характеристикам объектов. Совокупность понятий составляет основу для построения информационной модели, которая представляется в виде диаграмм классов UML. Фреймворк SID разрабатывался путем анализа процессов и данных организаций, работающих в сфере предоставления телекоммуникационных услуг. Информационная модель имеет многоуровневую структуру и может использоваться как классификатор элементов информационного пространства. Агрегированные бизнес-объекты, являющиеся элементами информационной модели, включают четко определенный набор данных, для каждого объекта определены операции, которые могут над ним выполняться. В качестве примера на рис. 4 приведены агрегированные бизнес-объекты для домена клиента.
![]() |
| Рис. 4. Агрегированные бизнес-объекты домена клиента |
Фреймворк может рассматриваться как организационная модель, в которой размещаются бизнес-объекты. Домены, рассматриваемые при построении информационной модели, согласуются с доменами первого уровня фреймворка бизнес-процессов. Таким образом, один и тот же набор понятий используется как при работе с процессами, так и при работе с данными.
Функциональный фреймворк
Функциональный фреймворк позволяет строить функциональные модели, связанные с моделями бизнес-процессов и информационными моделями: каждая функция из функциональной модели используется при реализации одного или нескольких процессов из модели бизнес-процессов; для реализации каждого процесса может потребоваться выполнение одной или нескольких функций, при этом в рамках процессов определяется порядок выполнения функций; в результате выполнения функций могут создаваться один или несколько ABE/BE из информационной модели, каждый ABE/BE создается уникальной функцией.
![]() |
| Рис. 5. Функции первого уровня, лежащие на пересечении вертикального контекста первого уровня «Исполнение» и горизонтального домена клиента |
Создание и использование функциональной модели позволяют избегать дублирования функций и выявлять отсутствующие. Домены, используемые в функциональном фреймворке, согласуются с горизонтальными доменами первого уровня фреймворка процессов и информационного фреймворка. На рис. 5 показаны функции первого уровня, лежащие на пересечении вертикального контекста первого уровня «Операционные процессы» и горизонтального домена клиента.
Регистрация заявки на подключение услуги
![]() |
| Рис. A. Модель регистрации заявки на подключение услуги, разработанная с использованием фреймворков TMF |
Модель регистрации заявки на подключение услуги (рис. A) строится с помощью следующих фреймворков: eTOM: домен клиента. Вертикальный контекст первого уровня «Операционные процессы», второго уровня — «Выполнение». Бизнес-процесс — «Обработка заказов»; SID: ABE из информационной модели — «Заявка клиента на подключение услуги»; функциональный фреймворк — функция «Регистрация заявки клиента».
Рассмотренный пример демонстрирует, что разрабатываемые TMF-модели обеспечивают возможности для проектирования и сопровождения стандартизированных процессных, информационных и функциональных моделей телекоммуникационных систем. Данные модели хорошо структурированы и формализованы, однако нет возможности семантической обработки данных телекоммуникационных систем — требуется совместно с моделями TMF использовать онтологические модели.
Онтологические модели телекоммуникационных сетей
Онтологии используются как словарь, который описывает определенную предметную область в виде набора классов и отношений между ними. Основная цель онтологий — обмен знаниями и их повторное использование. Для домена телекоммуникаций онтологии применяются для описания множества сетевых узлов и связей между ними: коммутаторов, маршрутизаторов, устройств хранения, конечных пользовательских устройств. Для телекоммуникационных сетей разработано несколько онтологий:
- NDL (Network Description Language — язык описания сети) — основанная на RDF онтология для гибридных сетей, которая обеспечивает описание, визуализацию и предоставление данных о связях между элементами сети. NDL содержит схемы для описания независимой от применяемых технологий топологии гибридных сетей и их компонентов на различных технологических уровнях;
- TSDO (Telecommunications Service Domain Ontology — доменная онтология телекоммуникационных сервисов) — понятия концепции и отношения для описания знаний о домене телекоммуникационных услуг и описания функциональных и нефункциональных возможностей телекоммуникационных сетей;
- онтология беспроводных сетей 3G, разработанная для конфигурации транспорта беспроводных сетей и включающая две субонтологии (онтологию предметной области и онтологию решаемых задач);
- мобильная онтология, предоставляющая возможность реструктурировать онтологии — это масштабируемое решение с несколькими подключаемыми субонтологиями (сервисов, профилей пользователей, контента, сущностей, контекста, коммуникационных ресурсов);
- OOTN (Ontology for Optical Transport Networks — онтология для оптических транспортных сетей) — это низкоуровневая онтология, построенная в соответствии с рекомендациями ITU-T G.805 и G.872;
- онтология, принятая в «OpenMobileNetwork», — связанный открытый набор данных о мобильных сетях и устройствах;
- онтология ToCo (TOUCAN Ontology) — одна из современных онтологий домена телекоммуникационных сетей, позволяющая описывать физическую инфраструктуру сетей, качество каналов связи, услуги и пользователей в разнородных телекоммуникационных сетях [5];
- TNMO (Telecommunication Networks Monitoring Ontology — онтология мониторинга телекоммуникационных сетей) — онтология уровня приложений, разработанная как расширение доменных онтологий телекоммуникационных сетей (TSDO и ToCo) для целей проектирования систем мониторинга на основе графов знаний.
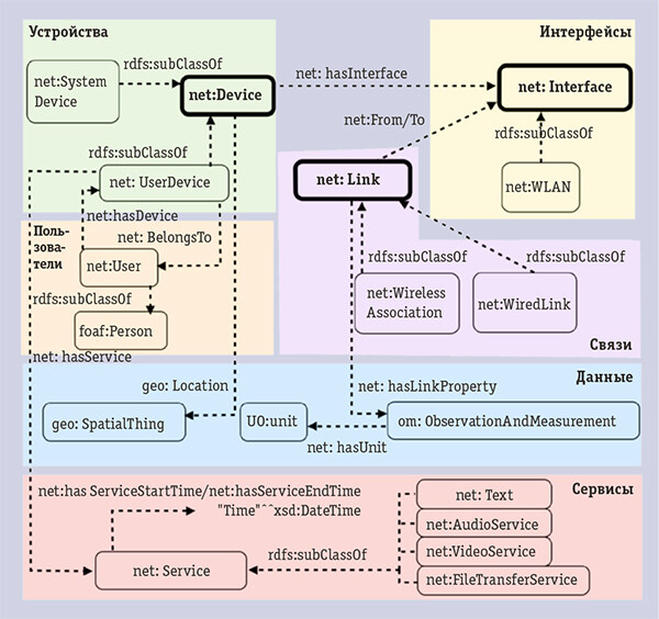
![]() |
| Рис. 6. Структура онтологии ToCo |
Для построения моделей сегментов сетей обычно используются доменные онтологии предметной области телекоммуникационных сетей (TSDO, ToCo), которые могут дополняться онтологиями уровня приложения, например, может использоваться TNMO, включающая перечни типов элементов сетей с указанием их параметров и позволяющая описывать происходящие в сети события. В качестве примера на рис. 6 показана общая структура доменной онтологии ToCo, которая состоит из следующих модулей: Device (Устройства), Interface (Интерфейсы), Link (Связи), User (Пользоатели), Data (Данные) и Service (Сервисы).
Интеграция моделей
![]() |
| Рис. 7. Структура онтологической модели оператора связи и онтологических моделей, описывающих модели TMF |
Интеграция онтологических моделей телекоммуникационных сетей с моделями TMF возможна путем формирования их онтологического описания. На рис. 7 показана предлагаемая с труктура онтологической модели оператора связи.
Онтологическая модель на основе фреймворков TMF
![]() |
| Рис. А. Онтологическая модель процесса «Обработка заказов» на момент создания новой заявки |
В рамках реализации бизнес-процесса «Обработка заказов» при регистрации и выполнении заявки на подключение телекоммуникационного сервиса на момент создания новой заявки выполняется функция «Регистрация заявки». Данные для заявки размещаются в объекте ABE «Заявка на подключение». Заявка обрабатывается на сервере приложений Application #1 компонентом Component #1. Показатели качества выполнения регистрации заявки определяются в классе онтологии «Показатели качества обработки заявки и предоставляемого сервиса», в рассматриваемом примере показатель — время выполнения, значение N минут (рис. А).
![]() |
| Рис. Б. Онтологическая модель процесса «Обработка заказов» на момент проверки показателей качества предоставляемого сервиса |
На рис. Б приведена онтологическая модель того же процесса, но на момент проверки показателей качества предоставляемого сервиса (Telecom service #1). Показатели качества определены в классе «Показатели качества обработки заявки и предоставляемого сервиса», в данном случае — это доступность сервиса, которая составляет 99,999%.
TMF-модели обеспечивают проектирование и сопровождение стандартизированных процессных, информационных и функциональных моделей телекоммуникационных систем. Такие модели хорошо структурированы и формализованы, однако для семантической обработки данных надо совместно с моделями TMF использовать онтологические модели.
***
Рост объемов оказываемых услуг связи и увеличение их сложности уже не позволяют с помощью традиционных подходов обеспечить решение актуальных для операторов связи бизнес-задач, а также задач операционного управления, проектирования и разработки телекоммуникационных систем. Организация TMF вносит существенный вклад в развитие подходов к построению информационных систем в области телекоммуникаций, предлагая фреймворки, позволяющие проектировать, реализовывать и сопровождать согласованные процессные, информационные и функциональные модели телекоммуникационных систем. Но процессы разработки моделей TMF и процессы разработки онтологических моделей в области телекоммуникаций как правило, развиваются — для дальнейшего совершенствования телекоммуникационных систем за счет использования технологий семантического веб предлагается строить онтологические модели телекоммуникационных систем на основе моделей TMF с использованием уже существующих базовых и доменных онтологий, разработанных для области телекоммуникаций.
Литература
1. X. Li, H. Peng, Y. Li, X. Qiao. Research on Constructing Telecom Services Domain Ontology // 2010 International Conference on Computational Intelligence and Software Engineering, Wuhan, China, 2010, pp. 1–4.DOI: 10.1109/CISE.2010.5677112
2. Kulikov I., Vodyaho A., Stankova E., Zhukova N. Ontology for Knowledge Graphs of Telecommunication Network Monitoring Systems // Gervasi O. et al. (eds) Computational Science and Its Applications — ICCSA 2021. ICCSA 2021. Lecture Notes in Computer Science, vol 12956. Springer, Cham. DOI: 10.1007/978-3-030-87010-2_32
3. Наталья Дубова. Хороший стандарт — незаметный стандарт // Открытые системы.СУБД. — 2010. — № 9. — С. 38–41. URL: www.osp.ru/os/2010/09/13005730 (дата обращения: 21.09.2023).
4. Что такое OMG-UML и почему он важен // Открытые системы.СУБД. — 1999. — № 1. — С. 58–60. URL: https://www.osp.ru/os/1999/01/179653 (дата обращения: 21.09.2023).
5. Zhou, Qianru & Gray, Alasdair & Stephen, McLaughlin. ToCo: An Ontology for Representing Hybrid Telecommunication Networks. DOI: 10.1007/978-3-030-21348-0_33
Наталия Жукова (nazhukova@mail.ru) — доцент, СПбГУ, Александр Водяхо (aivodyaho@mail.ru) — профессор, Игорь Куликов (i.a.kulikov@gmail.com) — соискатель, Санкт-Петербургский государственный электротехнический университет «ЛЭТИ» (Санкт-Петербург).
DOI: 10.51793/OS.2023.87.18.001
.jpg)
.jpg)
.jpg)
.jpg)
.jpg)
.jpg)
.jpg)
.jpg)
.jpg)
.jpg)