«Целью обучения является подтвержденная способность человека к переходу в новую деятельность. Именно этим мы в Университете 2035 и занимаемся. Есть основная схема, по которой строится подход к датацентричному дизайну образования — это схема, описывающая образовательный опыт человека. Она включает три основных компонента — когнитивный (что человек может понять), педагогический (как мы подаем информацию) и социальный (как человек взаимодействует с другими людьми в процессе этого образования). На стыке всех этих компонентов и формируется образовательный опыт. Если мы с вами хотим каким-то образом этот образовательный опыт проектировать, то, конечно, для нас очень важен еще один компонент — цифровой, который будет собирать данные в процессе обучения человека. Для нас им стал PolyAnalyst».

Андрей Комиссаров,
Руководитель Дирекции сервисов развития на основе данных,
Университет 2035.

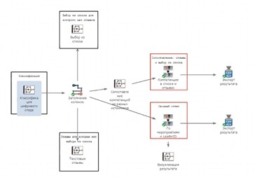
С помощью системы PolyAnalyst в Университете 2035 были созданы цифровые профили преподавателей и студентов. Это стало возможно благодаря созданию цифровых рубрикаторов — во-первых, это рубрикатор образовательных результатов, где детально расписаны семантические ядра, которые вылавливались в тексте, поскольку подавляющим большинством цифрового следа являются либо цифры, либо текст. Из текстовых данных в систему подгружались данные классификатора Университета, и они сопоставлялись с данными материалов студента, это лекции, комментарии в профессиональных сообществах Университета, ответы на тесты, которые он записал в ходе обучения на том или ином курсе. На выходе получался цифровой профиль компетенций, по которому можно проанализировать, совпадает ли желаемый результат обучения с действительным, не требуется ли студенту сменить профиль обучения или выбрать другое направление в Университете. По аналогии создавался и цифровой профиль преподавателя — для создания его цифрового следа в систему подгружались научные труды, тексты лекций, а если это аудио лекции, то они сначала транскрибировались в текст, после чего подгружались в систему, а также комментарии преподавателя в сообществах, в общем все труды, созданные за время работы в Университете 2035. Потом из них выделялись семантические ядра и ими наполнялся рубрикатор образовательных результатов.

В итоге все это собирается в цифровой профиль — хранилище цифрового следа, так называемая структурированная на основе созданного нами рубрикатора образовательных результатов программа, посвященная определенной тематике. В рубрикаторе образовательных результатов за основу берутся определенные знания, задачи и профессиональные навыки преподавателя, профессиональный опыт этого человека, и на основе полученных данных в системе PolyAnalyst формируется цифровой профиль профессиональных компетенций сотрудника Университета.

Вообще, система PolyAnalyst способна самостоятельно загружать и обрабатывать данные практически из любых источников — это файлы пятидесяти различных форматов (doc, csv, excel, xml, pdf), базы данных, распределенные хранилища, всевозможные интернет-сайты, RSS-источники, агрегаторы и многие другие.

Система PolyAnalyst также включает в себя функциональность по загрузке, очистке/обработке и анализу данных с применением алгоритмов машинного обучения (ML) искусственного интеллекта (AI).

Для наглядного представления результатов анализа можно применять имеющийся в PolyAnalyst конструктор для построения отчетов. Однако в Университете использовалась другая функция – передача данных в другие системы и платформы. Цифровой профиль преподавателей и студентов выводился на интерактивном дашборде платформы Университета 2035.

Данная система позволяет вести анализ неограниченного количества загруженных текстовых документов. Таким образом, мы можем постоянно пополнять информацию о цифровом следе и совершенствовать цифровой профиль сотрудников.