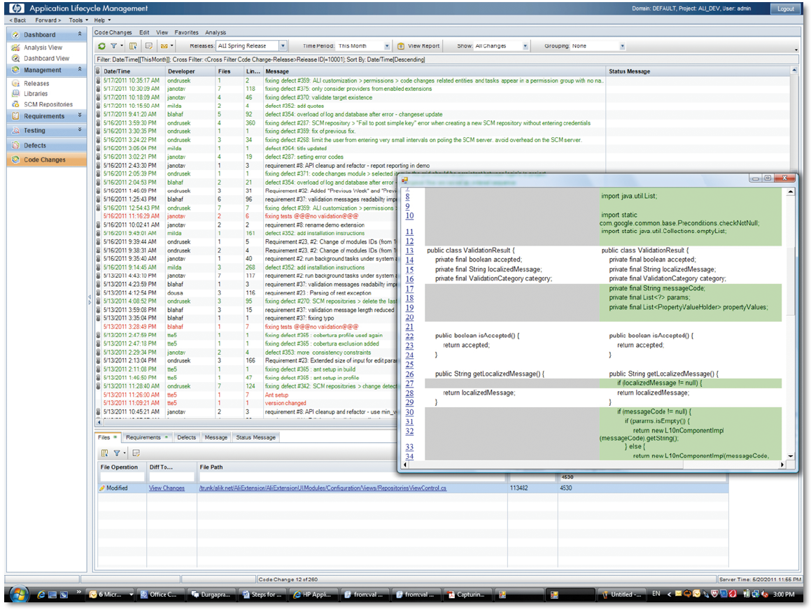
ALM в стиле КанбанКомпания Hewlett-Packard дополнила инструментарий Application Lifecycle Management средствами, позволяющими применять при разработке приложений набирающую популярность систему организации производства и снабжения Канбан, предложенную в свое время компанией Toyota. Философия Канбан, основы которой были сформулированы Дэвидом Андерсоном, предполагает разбиение всего производственного процесса на небольшие инкрементальные этапы с детальной визуализацией результатов каждого из них. Разработчики все чаще используют Канбан для создания программных продуктов в рамках одного из вариантов методологии скорого (agile) программирования. HP встроила интерфейс в стиле Канбан в свой продукт HP Agile Accelerator, модуль расширения для ALM. Разработчики получили возможность создавать виртуальные группы, объединяющие географически удаленных участников. Помимо дополнения для Agile Accelerator, компания предложила и другие улучшения ALM. Одно из них, HP Service Virtualization, позволяет проводить симулирование при тестировании новых композитных приложений в облачных средах. Другое усовершенствование — компонент Application Lifecycle Intelligence (ALI), позволяющий разработчикам делать аннотации к изменяемому ими коду. Это поможет менеджерам, контролирующим прогресс разработки, определять, соответствует ли приложение заданным требованиям, насколько качественно проводится тестирование и сколько ошибок исправляется. ALI может импортировать информацию из любого из многочисленных средств управления кодом, таких как Subversion, Hudson, Jenkins и Microsoft Visual Studio.