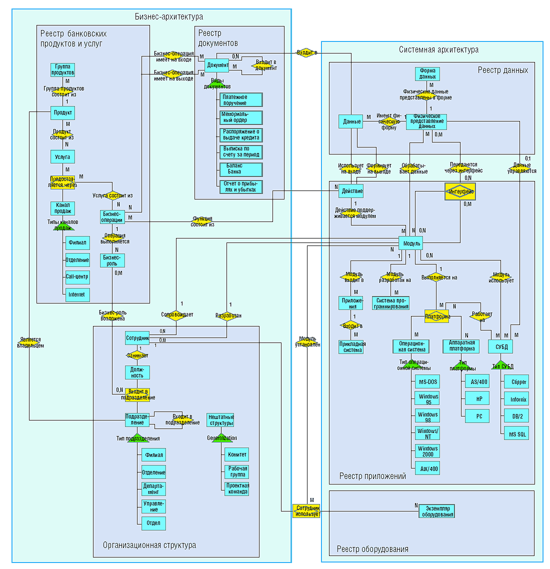
Сущности и взаимосвязи двух архитектур