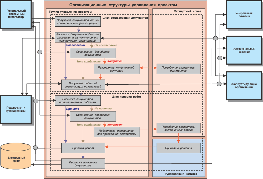
Упрощенная функциональная модель процедуры согласования документов и приемки работ