Вход для зарегистрированных пользователей
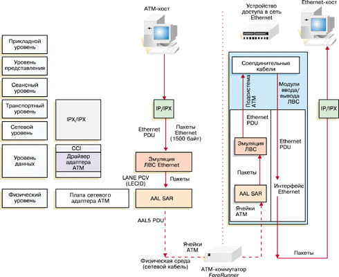
Рисунок 4. (Возврат) Передача данных от АТМ-хоста к Ethernet-хосту через устройство доступа к ЛВС.
Мы используем cookie, чтобы сделать наш сайт удобнее для вас. Оставаясь на сайте, вы даете свое согласие на использование cookie. Подробнее см. Политику обработки персональных данных Закрыть