Как консультант по SharePoint, я обычно получаю очень много звонков от клиентов, которые пытались использовать Microsoft Office SharePoint Server 2007 (MOSS 2007) и потерпели неудачу. SharePoint обычно выпадает из поля зрения большинства ИТ-служб, поэтому инструменты независимых поставщиков могут помочь управлять новыми технологиями и избежать удара с неожиданной стороны.

Создание резервных копий MOSS 2007 является как раз таким риском сбоя. Я рассмотрел четыре из представленных сегодня на рынке предложений MOSS 2007 по созданию резервных копий. Давайте начнем с полученных мною данных.

Recovery Manager for SharePoint

Программа Recovery Manager for SharePoint от Quest Software нацелена скорее на восстановление данных, чем на создание резервных копий. Чтобы создавать резервные копии сайтов и баз данных, нужно либо задействовать встроенные инструменты, доступные на странице Operations в консоли Central Administration для SharePoint, либо воспользоваться командой Stsadm. То есть применение Recovery Manager требует знания встроенных инструментов по созданию резервных копий SharePoint. В общем, все инструменты, которые я оценивал, требуют изучения SharePoint и Microsoft SQL Server.

Recovery Manager запускает как компонент Site Administrator for SharePoint компании Quest, который включен в Recovery Manager и будет выполнять диагностику оборудования как часть процесса установки, предшествующего развертыванию. Диагностика позволит выяснить, какие условия нужны для успешной установки. В зависимости от конфигурации оборудования для SharePoint это могут быть служба каталогов Active Directory (AD) и требования к безопасности SQL Server, которые нужно удовлетворить. Мастер установки подскажет необходимые действия.

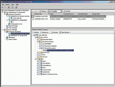
После установки Recovery Manager ищет резервные копии, которые создаются на странице SharePoint Central Administration, и анализирует их, таким образом они становятся доступны для восстановления объектов. Если пользователь случайно удаляет файл, Recovery Manager находит его в предыдущей копии, и вы можете легко восстановить его через интерфейс в стиле Windows Server Backup, как показано на экране 1.

Интерфейс Recovery Manager

Администраторы иногда обнаруживают, что они установили SharePoint неправильно и что единственная возможность настроить оборудование — это переустановить его, даже если они переместят тысячи файлов из файлового сервера в библиотеки документов SharePoint. У Recovery Manager есть замечательная функция — способность возвращать файлы в базы данных контента и восстанавливать их в виде папки NTFS, даже если серверное приложение SharePoint не работает. Это действительно выход из положения как для опытных администраторов, так и для новичков в SharePoint.

Recovery Manager for SharePoint
ДОСТОИНСТВА: позволяет проводить детальное восстановление, может восстанавливать данные из баз данных SharePoint; умеренная цена; процесс установки обнаруживает проблемы до развертывания; привычный интерфейс.
НЕДОСТАТКИ: требует более глубоких знаний административного интерфейса SharePoint и инструментов командной строки.
РЕЙТИНГ: 4/5
ЦЕНА: 49,95 долл. за внешний сервер; дополнительные вопросы см. на quest.com/products/request-a-quotelanding.aspx? requestdefid=14421
РЕКОМЕНДАЦИИ: несложный интерфейс и упрощенные функции делают его удобным, простым в использовании инструментом как для опытных администраторов, так и для новичков.
КОНТАКТ: Quest Software, www.quest.com/recovery-manager-for-sharepoint  

DocAve 4.5

DocAve от AvePoint — это нечто большее, чем продукт для создания резервных копий SharePoint, он включает и модули для администрирования, проверки соответствия законодательным требованиям и перемещения данных. Но я хочу остановиться прежде всего на его способности создавать резервные копии. Я пытался развернуть DocAve, не открывая 300-страничный PDF файл с документацией, но не рекомендую делать то же самое всем. Во время установки возникает несколько проблем, которые могут поставить в тупик кого угодно, кроме, пожалуй, опытного администратора SharePoint. Например, мне нужно было создать две базы данных SQL Server для использования одним приложением, при этом учетная запись, под которой проводится установка, должна иметь разрешения SQL Server на создание и доступ к базам данных.

DocAve предлагает полное решение по резервированию и восстановлению. DocAve состоит из трех компонентов: основного сервера, промежуточного сервера и клиента (например, модуль администрирования DocAve). Все три компонента могут быть установлены на одном сервере, но вряд ли кто-то собирается использовать DocAve для развертывания единственного сервера SharePoint. Этот продукт предназначен для расширенных вариантов развертывания SharePoint, в которых используется множество создаваемых по расписанию копий, а последние зависят от реального использования коллекций сайтов и индивидуальных сайтов и вызывают сложности, которые сопровождают индексирование больших списков и библиотек документов.

Администраторы баз данных SQL знакомы с понятием удаления невостребованных резервных копий, которые тратят свободное пространство диска на системах NAS или SAN. В DocAve эта задача называется pruning — «отсечение ненужного». Программы отсечения DocAve с «правилами отсечения» похожи на план технического обслуживания SQL Server.

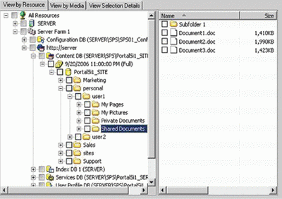
Другая его черта — это возможность создавать резервные копии внешних серверов с балансировкой нагрузки. Можно выполнять оперативные, инкрементные и дифференциальные копии, как показано на экране 2. Уникальный цикл действий по расписанию сразу бросается в глаза в окне управления, он позволяет получить быстрый доступ к программам создания копий для сложных коллекций сайта. Вы можете зашифровать и сжать копии, используя безопасный настраиваемый план защиты данных. Мониторинг запущенных заданий и извещения по электронной почте проинформируют о состоянии рабочей среды. Инструменты SharePoint включают в себя некоторые возможности создания резервных копий отдельных объектов, но DocAve идет дальше, позволяя делать резервные копии SharePoint на любом уровне, от всей фермы серверов до конкретной папки или списка. Восстановление может быть такой же детализации, как вложение, документ или даже одна версия документа, вы также можете восстановить метаданные объекта.

Выбор типа резервирования в DocAve

Задача DocAve — создать целую резервную копию всех компонентов среды SharePoint, которые можно легко потерять, в том числе сайты, Web-приложения, базы данных контента, индексные серверы и все важные настройки Microsoft IIS в базе данных, которые требуются для доступа к сайтам. DocAve также позволяет создавать резервные копии с учетом того, как пользователи применяют службы, что помогает снизить нагрузку на процессор в те периоды, когда сотрудники работают с сайтом (например, вы можете исключить сайт из запланированного процесса резервирования, потому что знаете, что у генерального директора на этой неделе совещание с использованием данного сайта).

Есть несколько продуманных функций, доступ к которым обеспечивается на вкладке Data Protection на панели управления DocAve, включая возможность создавать резервные копии процессов документооборота, пролистывание расписаний в трехмерном iPhone-подобном графическом представлении запланированных резервных копий для сложных сред и функции графического редактирования для настройки интервалов резервирования. Некоторые пользователи будут ошеломлены таким большим количеством функций. Однако DocAve вознаграждает попытки изучения этих многочисленных функций своими методами, которые позволяют управлять периодами создания резервных копий, носителями данных и детализацией объектов для резервного копирования. В сущности, DocAve дает практически полный контроль над резервной копией на всех уровнях фермы SharePoint. Это подходящий продукт для тех администраторов SharePoint, которые хорошо знакомы со всей фермой и могут адаптировать инструмент к своей инфраструктуре.

DocAve 4.5
ДОСТОИНСТВА: самый полный из рассмотренных пакет, имеет дополнительный инструмент для управления коллекциями сайтов.
НЕДОСТАТКИ:
трудно изучить, гигантская инструкция по применению.
РЕЙТИНГ: 4.5/5
ЦЕНА: 2 995 долл. за внешний сервер
Рекомендации: если у вас большая и сложная нагруженная среда SharePoint, это продукт для вас.
КОНТАКТ: AvePoint, www.avepoint.com
 

Replicator for SharePoint Standard Edition

Syntergy Replicator для SharePoint охватывает ту часть мира SharePoint, к которой «родной» продукт не обращается: копирование данных на другой сайт SharePoint и непрерывная синхронизация данных между сайтами. Если у вашей компании есть офисы в разных частях света или развитые средства сотрудничества с партнерами, которые требуют совместного использования их сайтов и структур документов, Replicator поможет вам. Часто администраторы SharePoint не знают, как соединить вместе различные сайты в рамках процесса слияния компаний, без интеграции систем защиты этих компаний. Replicator синхронизирует библиотечные структуры и версии по всей компании, даже если сотрудничают различные корпорации с раздельными лесами AD, и синхронизация является двунаправленной. Например, если конфиденциальный документ извлекается из библиотеки в Нью-Йорке, синхронизированный сервер в другой компании в Лондоне с другим доменом AD узнает об этом за очень короткий промежуток времени. Если коллекция сайтов потеряна в корпоративном домене, синхронизированные данные позволяют осуществить горячую замену потерянных данных библиотек. Вы можете даже синхронизировать Web Parts в сайтах.

Replicator не запускается как отдельное приложение, но он интегрируется в среду администрирования SharePoint, как показано на экране 3. Пакетная технология позволяет управлять соединениями по неустойчивым каналам, таким как спутниковая связь. Например, если круизный лайнер синхронизирует свой сервер SharePoint с сервером, размещенным на суше, и связь прерывается, Replicator будет поддерживать соединение до тех пор, пока связь не восстановится. Подобным же образом можно публиковать документы в удаленных библиотеках, не беспокоясь о неудаче или прерывании сессий. Предусмотрена также функция репликации и синхронизации по расписанию. Чтобы уменьшить трафик, функция Remote Differential Compression позволяет передавать при синхронизации только блоки данных, которые были изменены. Что касается безопасности документа, то Replicator тиражирует пользовательские и групповые разрешения вместе с разрешениями, определенными для списка SharePoint, и использует протоколы HTTP и HTTPS, чтобы избежать необходимости внесения изменений в инфраструктуру. Поскольку все репликации управляются событиями, агенты не используются и не нагружают внешние серверы.

Интерфейс Replicator интегрирован в SharePoint

Кажется, что нет предела количеству удаленных офисов, которые Replicator в диалоговом режиме может реплицировать и синхронизировать. Даже с ограничениями в полосе пропускания продукт позволяет обеспечить надежную модель связи — представьте серверную комнату на роскошном круизном лайнере как сайт репликации, соединенный с портом. Я, конечно, не имел возможности тестировать такой сценарий, но это должно привлечь внимание лиц, принимающих решения, если их среда SharePoint похожа на описанную модель.

Другой возможный способ использования Replicator — это синхронизация со вспомогательным сервером SharePoint, который используется в качестве резерва в большом проекте, включающем постоянное изменение функциональных спецификаций, обновление кода и требований бизнеса. Компания Syntergy предусматривает сниженные цены, если Replicator используется таким образом.

Replicator for SharePoint Standard Edition
ДОСТОИНСТВА: исключает потребность в модернизации медленных каналов для репликаций на удаленные узлы; обеспечивает уникальный подход к восстановлению в аварийных ситуациях, используя копии на других производственных серверах как источник для восстановления; поставщик тесно работает с заказчиком, чтобы помочь с настройкой.
НЕДОСТАТКИ: высокая цена; не совсем полное решение по резервированию и восстановлению.
РЕЙТИНГ: 3/5
ЦЕНА: 25 000 долл. за первые два сервера и 7500 долл. за каждый дополнительный сервер.
РЕКОМЕНДАЦИИ: этот продукт следует использовать в сочетании с другим продуктом, протестированным здесь, для создания резервных копий и восстановления детальных данных в базах данных контента. При правильном применении продукт обеспечивает целостность данных, недостижимую при использовании только встроенных инструментов.
КОНТАКТ: Syntergy, www.syntergy.com 

Backup Exec Agent for Microsoft SharePoint

Во многих компаниях уже есть корпоративная система резервного копирования, и они предпочитают расширять ее, а не развертывать отдельный продукт. Backup Exec компании Symantec распространен почти повсеместно в качестве решения резервного копирования, поэтому действительно благо для всех, что Symantec выпустила агент для SharePoint. Backup Exec Agent for Microsoft SharePoint поддерживает все версии, начиная с SharePoint 2001 (и включая его). Это удачный выбор для сайтов, которые не были модернизированы, потому что вы можете использовать тот же самый агент резервирования после того, как модернизируете свою ферму SharePoint. Backup Exec Agent for Microsoft SharePoint можно назвать экономичным решением, так как оно включает в себя агент резервирования для Microsoft SQL Server, который позволяет создавать сначала копии всей фермы SharePoint и более детально проводить восстановление при таких обстоятельствах, как, например, восстановление индивидуальных объектов.

Агент поддерживает как 32-разрядные, так и 64-разрядные платформы и системы, от мелких вариантов до ферм серверов. Число агентов резервирования SharePoint будет зависеть от внешних серверов SharePoint, которые вы разворачиваете. Вам потребуется один агент на сервер плюс Backup Exec Remote Agent, позволяющий проводить обычное резервирование операционной системы и стандартных данных, которые могут быть на вашем сервере.

Интерфейс, показанный на экране 4, привычен, а потому легок в изучении даже для занятых администраторов. Подобно Recovery Manager for Sharepoint и DocAve, разработчики Symantec спроектировали этот агент для того, чтобы можно было восстанавливать отдельные элементы, проводить детальное восстановление и создавать резервные копии версий документа.

Интерфейс Backup Exec Agent for SharePoint

Backup Exec Agent также поддерживает разные версии SQL Server. Так, если вы разворачиваете SharePoint как пилотный проект, используя SQL Server Express, вы можете модернизировать его до SQL Server 2005 без потери поддержки от агента. Агент поддерживает как резервирование с диска на магнитную ленту, так и с диска на диск, что важно для организаций, использующих системы хранения NAS или iSCSI. Кроме того, у него есть возможность расширения интерфейса, что уже знакомо администраторам.

Backup Exec Agent for Microsoft SharePoint
ДОСТОИНСТВА: хорошо работает при базовом резервировании и восстановлении элементов списка или библиотек документов; включает агент для создания копий баз данных SQL Server; интегрируется в существующую инфраструктуру Backup Exec.
НЕДОСТАТКИ:
требует наличия основной версии Backup Exec для сервера.
РЕЙТИНГ: 3/5
ЦЕНА: 1 095,99 долл. за среду из одного сервера.
РЕКОМЕНДАЦИИ: этот продукт подойдет организациям, у которых уже есть решение Backup Exec. Если вам необходимо не только резервирование и восстановление, обратите внимание на другие продукты, рассмотренные в данной статье.
КОНТАКТ: Symantec, www.symantec.com

Выбор

Анализ возможностей рассмотренных в статье продуктов позволяет утверждать, что поставщики четко понимают, какие функции требуются администраторам SharePoint. Если у вас уже есть Backup Exec, вы не ошибетесь, купив Backup Exec Agent for Microsoft SharePoint. Recovery Manager for SharePoint подойдет администраторам, которые мало знакомы с SharePoint. Кроме того, у него значительное ценовое преимущество. Replicator предоставляет уникальный метод восстановления в аварийных ситуациях, поскольку сохраняет состояние данных SharePoint. DocAve — хорошее решение для полного контроля, необходимое большой и динамичной среде SharePoint. На меня произвели впечатление все программные продукты, но DocAve 4.5 выделяется полнотой возможностей, и я объявляю его выбором редакции.

Курт Спенбург (cspanburgh@scg.net) — консультант, работает в компании Solutions Consulting Group, имеет звание MVP по Microsoft Dynamics CRM