Не случайно различные решения, сокращающие перегрузку и повышающие эффективность работы в Сети, вызывают повышенный интерес как у простых пользователей, так и у разработчиков. Одной из новинок в данной сфере являются так называемые мэшапы.

Если говорить сухим языком определений, то мэшап — это создаваемое пользователем с помощью специального редактора веб-приложение, предназначенное для сбора и преобразования информации, получаемой из различных сетевых источников. Редакторы мэшапов обычно предлагают для работы визуальный интерфейс, освоить который может даже неподготовленный пользователь. Как правило, результаты работы мэшапа можно экспортировать в виде RSS-ленты или виджета, размещаемого на внешнем сайте или блоге.

Простейший вариант применения мэшапов — работа с RSS-лентами. Если вам приходится постоянно просматривать по своей любимой теме больше десятка каналов, удобно объединить их в одну-единственную ленту, чтобы в ней отфильтровывались дублирующиеся сообщения. С помощью мэшапов можно переформатировать по своему вкусу любую RSS-ленту, управляя внешним видом, сортировкой и тематикой сообщений, которые будут автоматически отбираться по указанным вами ключевым словам или другим критериям.

Однако мэшапы — это нечто большее, чем просто обработчик RSS. В своем приложении можно не просто объединять данные из нескольких источников, но и накладывать их на карту, формировать сложные выборки данных по нескольким условиям. Например, планируя дальнюю поездку, с помощью мэшапа можно объединить сведения о ценах и наличии свободных номеров, взятые на сайтах гостиниц, с данными прогноза погоды, учесть нюансы транспортных услуг и наложить результаты на онлайновую карту. При этом экономится много времени, которое мы бы потратили на простой просмотр многочисленных не связанных между собой сайтов и «ручную» обработку информации.

В нашем обзоре пойдет речь о лучших мэшап-редакторах, рассчитанных на самые широкие круги пользователей. Поэтому при их оценке мы будем обращать внимание не только на функциональные возможности, но и на удобство интерфейса и легкость освоения.

Yahoo Pipes

Оценка: 5/5
Системные требования: браузер с поддержкой AJAX.
Язык интерфейса: английский.
Статус: свободная регистрация.
Сайт: pipes.yahoo.com.

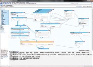
Из редакторов мэшапов наиболее известен сервис Yahoo Pipes. Он полностью основан на онлайновых технологиях. Мэшапы создаются с помощью визуального редактора, построенного на технологии AJAX. Он отличается довольно высокой скоростью работы и не требует установки дополнительного программного обеспечения — понадобится только любой современный браузер.

Визуальный интерфейс Yahoo Pipes позволяет создавать приложения довольно сложной структуры

Процесс создания приложения совсем не сложен: достаточно просто перетащить на рабочее поле редактора необходимые модули будущего мэшапа и соединить их в требуемом порядке. Доступные модули сгруппированы на вкладках боковой панели. Возможны получение информации из внешних RSS-каналов, сервисов Flickr и Google Base, результатов интернет-поиска, а также импорт данных из файлов в формате CSV (Comma Separated Values). Не так давно Yahoo Pipes обзавелся модулем Fetch Page для контроля изменений на веб-страницах, не имеющих собственных RSS-каналов. Данный модуль позволяет отобрать в HTML-коде целевой страницы нужные блоки, например, относящиеся к новостям сайта. Затем Fetch Page будет отслеживать изменения в этих блоках, формируя на основе полученных результатов своеобразную новостную ленту.

Yahoo Pipes предлагает богатый выбор инструментов преобразования данных. Доступны операции сортировки и фильтрации информации, отбора уникальных значений, разделения и объединения потоков. Возможна работа с регулярными выражениями. Также отметим модуль BabelFish, который с помощью одноименной службы онлайнового перевода обрабатывает переданный ему текст.

Модули мэшапа можно соединять не только друг с другом, но и с отдельными полями внутри соседних модулей. Эта возможность полезна при использовании форм пользовательского ввода данных, а также при получении условий поиска или фильтрации от других модулей. Каждый модуль снабжен кнопками свертывания и развертывания, что позволяет рационально использовать рабочее пространство редактора. Для быстрого упорядочивания модулей предусмотрена удобная команда Layout, которая автоматически выстраивает модули на рабочем листе, руководствуясь логической структурой приложения.

Готовый мэшап можно экспортировать в виде RSS-ленты или встраиваемого виджета. Для создания виджетов предназначен инструмент Pipes Badges. Доступны виджеты трех типов: выводящие текст, изображения или связывающие данные мэшапа с картами сервиса Yahoo Maps.

В галерее Yahoo Pipes демонстрируются структура мэшапов, использованные модули, а также работает система поиск

Благодаря удачной комбинации простоты освоения и богатой функциональности область применения Yahoo Pipes может быть весьма широкой. С его помощью даже неподготовленный пользователь быстро создаст массу полезных мэшапов. Для просмотра готовых приложений различной тематики имеется онлайновая галерея, куда попадают все публичные мэшапы. Заметим, что для каждого мэшапа в ней демонстрируется масса технических подробностей: приводится его схематическая структура и перечисляются все использованные модули. Любой публичный мэшап можно полностью или частично скопировать и использовать готовые решения в собственных проектах. Практически для всех повседневных задач найдется готовое приложение с подходящей структурой. Вам понадобится только добавить к нему собственные источники данных.

Нельзя не отметить значительный объем доступной документации по работе с Yahoo Pipes. Оригинальная справка системы выполнена весьма качественно и снабжена множеством примеров практического применения различных модулей и команд. В Сети также немало публикаций, рассматривающих нетривиальные способы использования Yahoo Pipes. Кроме того, несколько проектов посвящено переводу оригинальной документации Yahoo Pipes на русский язык.

Microsoft Popfly

Оценка: 4/5
Системные требования: браузер Internet Explorer 6/7, Mozilla Firefox 2/3; пакет Silverlight.
Язык интерфейса: английский.
Статус: свободная регистрация.
Сайт: www.popfly.com.

По концепции данный проект весьма близок к Yahoo Pipes: та же ориентация преимущественно на обычного пользователя, визуальный интерфейс редактирования, хороший выбор модулей. Popfly, как и следовало ожидать, стал демонстратором технологий, разработанных и продвигаемых Microsoft. Например, в основе программной части Popfly лежит .NET. Интерфейс Popfly также построен на «родной» разработке — Microsoft Silverlight, прямом конкуренте известной технологии Macromedia/Adobe Flash. Использование Silverlight позволило сделать интерфейс достаточно красочным и динамичным. Элементы Popfly трехмерны, многочисленные меню редактора скользят при раскрытии, много динамических эффектов. Однако у этой внешней привлекательности есть и обратная сторона. Во-первых, Popfly гораздо требовательней к параметрам доступного интернет-канала и производительности компьютера, чем другие приложения для создания мэшапов. Во-вторых, на компьютере пользователя обязательно должен быть установлен пакет Microsoft Silverlight, иначе не удастся ни создать собственное приложение, ни просмотреть уже существующее.

Microsoft Popfly отличается красочным и динамичным интерфейсом

Онлайновый редактор Popfly состоит из рабочего поля и боковой панели с палитрой элементов. Пользователям Popfly дана уникальная возможность создания собственных блоков. Так что, если вам недостает какого-либо инструмента, но хватает квалификации для его создания, вы без проблем пополните свой инструментарий.

Разработка в Popfly с точки зрения пользователя несложна. Для добавления блока к приложению достаточно просто перетащить нужный элемент на рабочее поле. Соединение блоков в единую структуру осуществляется перетаскиванием стрелок между элементами. Настройки блока открываются либо двойным щелчком по его пиктограмме либо кнопкой на его миниатюрной панели инструментов.

В ходе построения мэшапа можно воспользоваться интересной функцией Suggest Block — она выводит для активного блока список других блоков, которые могут быть применены для обработки его выходных данных. Надо сказать, что эта возможность ускоряет разработку приложений за счет сокращения времени на поиск нужных блоков и необычайно полезна при освоении Popfly.

Навигация по рабочему полю Popfly, к сожалению, организована не лучшим образом. Дело в том, что пиктограммы блоков достаточно крупные, а команд сворачивания или масштабирования для них не предусмотрено. В результате даже на дисплее с большой диагональю сложное приложение быстро выходит за пределы видимой области.

Возможности обработки данных в Popfly весьма достойные. Поддерживается использование регулярных выражений и объединение данных, получаемых из различных источников. В любой момент можно переключиться в режим Advanced View и перейти к ручной правке кода отдельного блока или мэшапа в целом.

Хорошей оценки заслуживает работа Popfly с изображениями. Стандартные средства системы позволяют буквально в два-три шага создавать страницы с миниатюрами и симпатичные слайд-шоу с добавлением различных красочных эффектов.

Если готовый мэшап сделать доступным для других пользователей Popfly, то они смогут его не только просматривать, но и заимствовать оттуда элементы для использования в своих проектах. Опции экспорта включают прямую ссылку на мэшап, сохраненный на сервере Popfly, а также генерацию кода виджета, который вы вольны поместить на собственную веб-страницу. Для его просмотра клиенту понадобится установленный Microsoft Silverlight. Кроме того, проект можно сохранить как гаджет Windows Vista.

Google Mashup Editor

Оценка: 3/5
Системные требования: браузер с поддержкой AJAX.
Язык интерфейса: английский.
Статус: закрытая бета-версия.
Сайт: googlemashups.com.

Наиболее свежей новинкой в области «пользовательских» мэшапов является проект Google Mashup Editor. Он пока не представлен широкой публике, и получить аккаунт в системе можно только по приглашениям.

Google Mashup Editor — единственный мэшап-редактор в нашем обзоре, работающий только в текстовом режиме

Первое, что бросается в глаза при знакомстве с Google Mashup Editor, — это полное презрение к визуальным изыскам. Перед нами классический текстовый редактор с подсветкой синтаксиса. Забудьте о мультяшных спецэффектах и drag & drop — только прямое и честное редактирование кода. Такой подход, безусловно, отпугнет многих новичков, однако позволит получить в ходе разработки полный контроль над создаваемым мэшапом.

В редакторе можно использовать языки HTML, JavaScript, CSS, а также специфические теги Google Mashup Editor. Освоить разметку Google Mashup Editor поможет панель Tag Lookup, в которой выводится справка для любого выбранного в коде тега. Рекомендуется также просматривать блог разработчиков — там кроме новостей публикуются наиболее интересные разработки пользователей Google Mashup Editor.

Для ускорения работы можно применять встроенные шаблоны. Они выполнены в виде набора демонстрационных проектов — от классического Hello World до сложных мэшапов, использующих сервис Google Maps. Выбрав один из этих проектов и доработав его
код, вы достаточно быстро получите собственное приложение. Для визуального оформления мэшапа предлагается семь встроенных цветовых тем. Если их не хватит, ничто не мешает написать собственный CSS-код.

Сохранив готовый мэшап на сервере Google, вы получите на него прямую ссылку, по которой все желающие смогут к нему обратиться. Кроме того, мэшап можно сохранить как гаджет для сервиса iGoogle. Исходный код вашего приложения будет автоматически сохранен в онлайновом хранилище сервиса Google Code.

Intel Mash Maker

Оценка: 3/5
Системные требования: браузер Internet Explorer 6/7, Mozilla Firefox 2/3.
Язык интерфейса: английский.
Статус: открытая бета-версия.
Сайт: mashmaker.intel.com.

В отличие от конкурирующих решений продукт Intel работает не на удаленном сервере, а на стороне клиента. Поэтому для работы с Intel Mash Maker потребуется скачать и установить в своем браузере соответствующее дополнение. В настоящее время поддерживаются браузеры Internet Explorer и Mozilla Firefox.

Intel Mash Maker требует установки дополнения к браузеру и демонстрирует элементы «семантического веба»

Мэшапом в понимании разработчиков Intel Mash Maker является сохраненная комбинация виджетов, соотнесенная с какой-либо веб-страницей. Работает данная схема следующим образом: сначала с помощью редактора Mash Maker для целевой веб-страницы создаются приложения-виджеты, получающие данные из внешних источников: с других веб-сайтов, сервисов, RSS-лент. Код виджетов и сведения о целевых веб-страницах сохраняются на серверах Mash Maker. Если на такую страницу зайдет пользователь с установленным в браузере клиентом Intel Mash Maker, он увидит не только оригинальный контент, но и присоединенные к веб-странице виджеты.

Инструменты редактирования собраны на боковой панели, которая открывается непосредственно в интерфейсе браузера. Отличительной чертой Intel Mash Maker является ориентация на применение технологий «семантического веба». Соответствующие инструменты собраны на вкладках Data и Extract. Любому элементу страницы можно присвоить свой тип семантических данных, например: «событие», «фирма» или «персона». Возможно создание собственных типов. После знакомства с такими инструментами закладок уже не вызывает удивления тот факт, что все данные мэшапов хранятся в формате RDF. Тонкая доработка виджета выполняется с помощью JavaScript.

Совершенно не обязательно создавать виджеты самостоятельно. К любой веб-странице можно добавить готовые мэшапы и виджеты, взяв их из галереи проекта. Если для активной веб-страницы уже созданы мэшапы или виджеты, их список будет вам немедленно предложен на соответствующих вкладках панели Mash Maker. Добавление виджета к вашему личному мэшапу сведется к паре щелчков мышью. Если же предложенные варианты вам не подойдут, поищите нужные виджеты в галерее проекта, доступ к которой также реализован через панель Mash Maker.

В конце нашего обзора попытаемся определить, какой же из рассмотренных сервисов достоин претендовать на роль «народного» редактора.

Первыми отсеиваются сервисы, находящиеся сейчас в стадии бета-версии. Google Mashup Editor в его современном состоянии вряд ли можно рекомендовать для решения простых повседневных задач. Для этих целей лучше воспользоваться продуктами конкурентов и не тратить время на освоение встроенного языка разметки. Intel Mash Maker любопытен главным образом элементами технологий Web 3.0, однако их применение потребует определенной подготовки. Ставка на готовые виджеты из галереи проекта пока в полной мере себя не оправдывает, поскольку их выбор еще не так широк, как хотелось бы.

Гораздо более дружественными получились редакторы мэшапов от Microsoft и Yahoo. Наибольшую свободу творчества на сервисе Popfly получат разработчики, знакомые с использованными в проекте языками программирования и платформой Silverlight. Перед ними открываются заманчивые возможности создания не только мэшапов, но и собственных инструментов. Такого пока не предлагает ни один конкурент. Заслуживает положительной оценки и внешнее оформление виджетов Popfly. C другой стороны, Silverlight пока не готов претендовать на звание по-настоящему популярной технологии — у потенциальных пользователей вероятны проблемы с просмотром готового виджета.

В результате наиболее универсальным решением для создания мэшапов остается один из пионеров данной сферы — сервис Yahoo Pipes. Простой и удобный интерфейс, ориентация на технологии, не требующие установки дополнительного софта и полностью безразличные к типу платформы пользователя, огромное количество заготовок в галерее, мощная справочная система, различные варианты экспорта готового мэшапа — вот главные козыри сервиса Yahoo.

От редакции

Описанные в статье веб-приложения — довольно молодое явление в Интернете, а потому для обозначающего их англоязычного термина mashup пока не нашлось подходящего эквивалента в русском языке. Наиболее часто в Рунете можно встретить кальку с английского — слово «мэшап». По-русски правильнее было бы называть их смешанными или гибридными приложениями. Пока сложно сказать, какой именно термин приживется, но раз уж большинство пользователей употребляют англоязычный вариант, то во избежание путаницы мы тоже им воспользуемся.